El cofundador de Ethereum, Vitalik Buterin, actualizó la hoja de ruta del proyecto para incluir una nueva fase llamada “The Scourge”.
La actualización compartida en Twitter mejoró la hoja de ruta anterior de Ethereum de 5 fases y explica cómo la red logrará la escalabilidad.
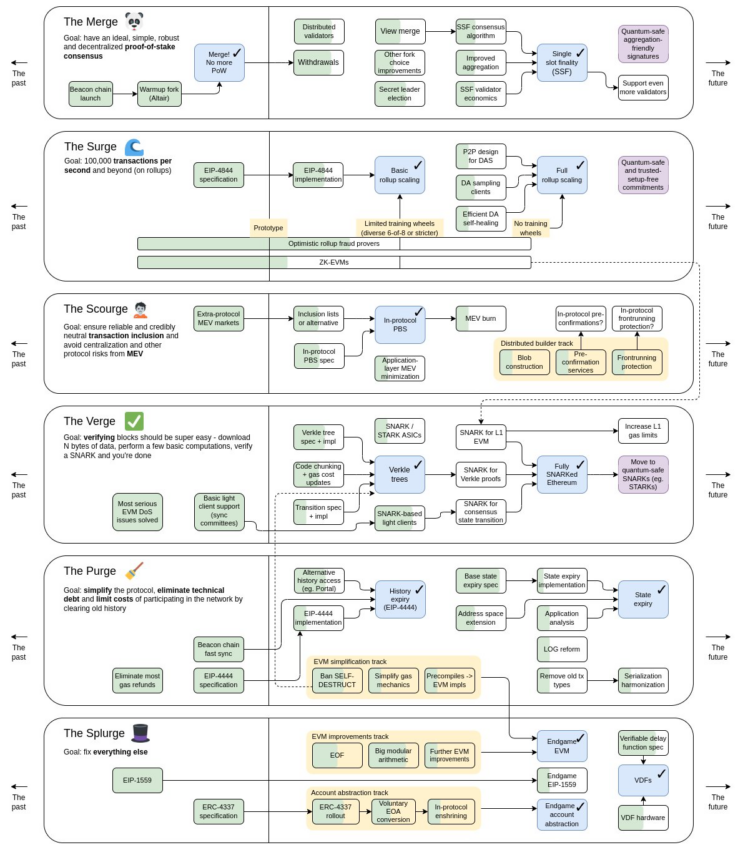
Buterin explicó que la nueva hoja de ruta trae hitos más concretos para cada categoría y un “papel más explícito para la prueba cuántica como un componente necesario del protocolo de ‘juego final’”.
Actualización de seis fases de Ethereum
La actualización tiene seis fases, Merge, Surge, Scourge, Verge, The Purge y Splurge. Ethereum inició la Fusión en septiembre con la transición al mecanismo de consenso Proof-of-Stake. Pero la segunda etapa de “The Merge” será sobre la finalidad de un solo espacio.

La siguiente fase es “The Surge“, donde se espera que comiencen las soluciones de escalabilidad. Con The Surge, el objetivo es mejorar el rendimiento de la red en Ethereum. Actualmente, el proceso de red está entre 10 y 20 TPS, pero The Surge, cuando se complete, podría aumentarlo a 100,000.
“The Scourge“, una adición a la hoja de ruta, viene a continuación, y Buterin explicó que “garantizaría una inclusión de transacciones confiable, justa y creíblemente neutral y resolvería los problemas de la MEV”.
Los problemas de la MEV en Ethereum implican el uso de bots para explotar las transacciones de la red, lo que genera congestión y tarifas altas.
Otra actualización es para la cuarta fase, “The Verge“. Ahora se centrará en la verificación y no solo en los “Verkle trees“. Buterin explicó que el final de la fase es Ethereum completamente SNARKed.
SNARK significa “Argumento de conocimiento sucinto no interactivo”. Cuando se complete, mejorará el anonimato en la red y al mismo tiempo permitirá que las transacciones se realicen y sean rastreables.
Reacción de la comunidad
Hay reacciones mixtas a la actualización. Algunos maximalistas de BTC utilizaron la nueva actualización como una oportunidad para decir que Bitcoin era mejor y que ETH estaba siendo sobrediseñado, pero la comunidad de Ethereum reaccionó positivamente al desarrollo.
Eric Wall señaló que la hoja de ruta no usaba la terminología de “sharding“, y dijo que los rollups son mejores.
Ethereum aumenta un 5%
Mientras tanto, cualquier crítica a la hoja de ruta de Ethereum por parte de los maximalistas de Bitcoin no molestará a la comunidad de Ethereum, dado el desempeño actual de ambos activos.
ETH ha superado el rendimiento de precios de BTC en las últimas 24 horas y en la métrica de 30 días. Según datos de CoinMarketCap, Ethereum subió un 4.8% en las últimas 24 horas y un 22.3% en los últimos 30 días. Ahora cotiza a 1,652 al momento de la publicación.

Por otro lado, Bitcoin solo subió un 3.9% en 24 horas y un 6.1% en 30 días.
El post Vitalik Buterin: Hoja de ruta actualizada de Ethereum y planes de escalabilidad fue visto por primera vez en BeInCrypto.
Ir a la fuente
Author: Luis Jesús Blanco Crespo

